Pinterest
49
총 블로그 글 수

Pinterest의 블로그 글

총 49개의 글
확장 가능한 텍스트-SQL 변환을 위한 통합된 컨텍스트-의도 임베딩
2026-03-07 07:01
Unified Context-Intent Embeddings for Scalable Text-to-SQL
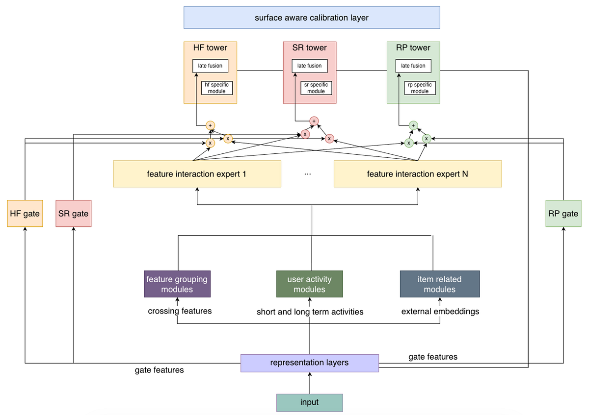
핀터레스트 플랫폼 전반에 걸친 광고 참여 모델링 통합
2026-03-04 05:01
Unifying Ads Engagement Modeling Across Pinterest Surfaces
격차 해소: Pinterest의 L1 전환 모델에서 온라인-오프라인 불일치 진단
2026-02-28 02:01
Bridging the Gap: Diagnosing Online–Offline Discrepancy in Pinterest’s L1 Conversion Models
Piqama: Pinterest 할당량 관리 생태계
2026-02-25 02:01
Piqama: Pinterest Quota Management Ecosystem
Pinterest에서 Apache Spark의 메모리 부족 오류 급감
2026-02-18 02:01
Drastically Reducing Out-of-Memory Errors in Apache Spark at Pinterest
경량 광고 참여 예측을 위한 GPU 기반 이중 타워 모델
2026-02-14 08:44
GPU-Serving Two-Tower Models for Lightweight Ads Engagement Prediction
Pinterest의 차세대 데이터베이스 인제스트
2026-02-06 02:01
Next Generation DB Ingestion at Pinterest
두 개의 탑 너머: 차세대 광고를 위한 서비스 스택 재설계 경량 순위 모델…
2026-02-03 02:01
Beyond Two Towers: Re-architecting the Serving Stack for Next-Gen Ads Lightweight Ranking Models…
행동 시퀀스 모델링을 활용한 광고 후보 생성
2026-01-29 08:01
Ads Candidate Generation using Behavioral Sequence Modeling
핀랜딩: 다중 모달 AI로 수십억 개의 제품을 즉시 쇼핑 컬렉션으로 변환하세요
2026-01-14 05:03
PinLanding: Turn Billions of Products into Instant Shopping Collections with Multimodal AI